The Beginning
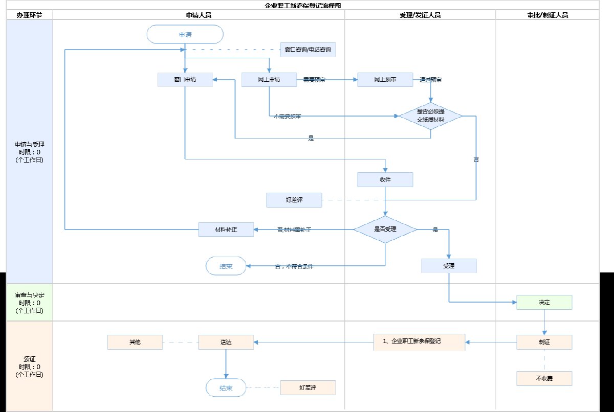
➤北京办理社保的流程
图源为:北京市人民政府(点击查看大图)
➤社保卡将扩展政务交通旅游等应用
《北京市社会保障卡管理办法》公布【】。本市将逐步扩展社会保障卡在政务服务、交通出行、旅游观光等领域的应用。
➤申领(使用)条件
✔在北京市行政区域内参加社会保险的人员可申领、使用北京市社会保障卡。
✔未在北京市行政区域内参加社会保险,但在本市享有养老助残、教育管理等公共服务权益的人员,也可申领、使用北京市社会保障卡。
已确定依托社会保障卡整合的公共服务,有关业务主管部门不再发放本领域民生类卡和证件。




