The Beginning
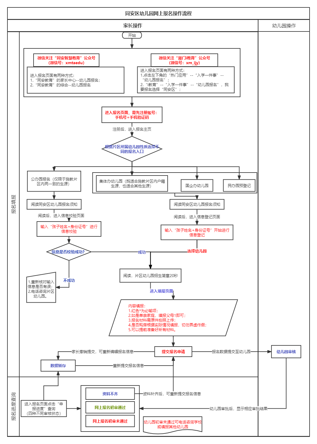
同安区公民办幼儿园网上报名操作指南
招生原则
同安区招生政策坚持“政府主导,社会参与,公民办并举,划片招生,就近入园”原则。
报名对象
在同安区的年满3周岁(即2018年9月1日至2019年8月31日出生)的幼儿。
报名方式
1、手机微信关注公众号:
报名入口1:微信关注“同安智慧教育”公众号
报名入口2:微信关注“厦门i教育”公众号
2、集体办园、国企办园、民办园的也可用幼儿园报名小程序进入报名(具体可咨询相关幼儿园)。
温馨提醒
1. 纳入公办性质幼儿园招生片区内的户籍适龄幼儿,前期各幼儿园已摸排出来并导入了报名系统。家长只要选择“公办园报名”,并使用幼儿姓名和身份证号就可进入施教片区幼儿园预报名。
2. 没有公办性质幼儿园的片区,家长可就近选择集体办园、国企办园、民办园进行预登记。
同安区幼儿园网上报名操作流程图
微信端报名方式
报名入口1:关注“同安智慧教育”公众号
点击菜单栏中间的“家长中心”,点击“幼儿园报名”。或点击左下角菜单栏中间的“综合”,点击“幼儿园报名”。




