首页 > 百科 > 地方特产

广州创业带动就业补贴线上申请流程 广州创业带动就业补贴线上申请流程图片

来源: 更新时间:2022-07-22 17:38:57
The Beginning

  广州创业带动就业补贴线上申请流程: XhQ育儿早教网

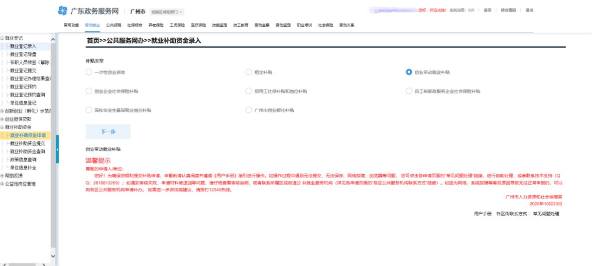
  1、登录进入广州市人力资源和社会保障局网上办事系统,点击菜单劳动就业—就业补助资金—就业补助资金申请,选择补贴类型为创业带动就业补贴。XhQ育儿早教网

XhQ育儿早教网

  2、点击下一步,勾选阅读声明,进入申请页面,录入相关信息。XhQ育儿早教网

XhQ育儿早教网

  3、点击保存,下方显示招用人员信息。XhQ育儿早教网

XhQ育儿早教网

  4、选择证件类型,录入证件号码,按回车键弹出人员信息选择。XhQ育儿早教网

XhQ育儿早教网

  5、选择对应就业信息,点击保存、保存并新增、或者已经录入结束直接提交。XhQ育儿早教网

XhQ育儿早教网

  

THE END

TAG:补助资金  类型  人员  劳动就业  信息  

猜你喜欢

相关文章