首页 > 百科 > 地方特产

广州创业带动就业补贴网上办理入口 广州市创业带动就业补贴,如何办理

来源: 更新时间:2022-07-22 17:37:56
The Beginning

  办理入口: v62育儿早教网

  广州市人力资源和社会保障局网上办事系统 v62育儿早教网

  办理流程: v62育儿早教网

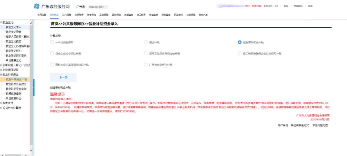
  1、登录进入网办前台系统,点击菜单劳动就业—就业补助资金—就业补助资金申请,选择补贴类型为创业带动就业补贴。v62育儿早教网

v62育儿早教网

  2、点击下一步,勾选阅读声明,进入申请页面,录入相关信息。v62育儿早教网

v62育儿早教网

  3、点击保存,下方显示招用人员信息。v62育儿早教网

v62育儿早教网

  4、选择证件类型,录入证件号码,按回车键弹出人员信息选择。v62育儿早教网

v62育儿早教网

  5、选择对应就业信息,点击保存、保存并新增、或者已经录入结束直接提交。v62育儿早教网

v62育儿早教网

  办理对象:v62育儿早教网

  符合条件的用人单位(所有股东均为法人股东的企业、劳务派遣企业除外)。v62育儿早教网

  

THE END

TAG:股东  补助资金  类型  人员  系统  

猜你喜欢

相关文章