首页 > 百科 > 地方特产

西安居住证可以进行姓名变更吗

来源: 更新时间:2022-04-01 15:10:38
The Beginning

  西安居住证可以进行姓名变更吗 d6t育儿早教网

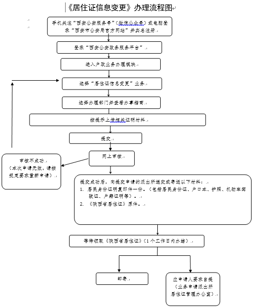
  可以。居住证持有人姓名、性别、民族、出生日期和公民身份号码变更更正的,可以到居住地公安派出所办理居住证信息变更登记。d6t育儿早教网

  申请材料: d6t育儿早教网

  (一)居民身份证明复印件一份 。d6t育儿早教网

  居民身份证明,包括居民身份证、户口本、护照、机动车驾驶证、户籍证明等。 d6t育儿早教网

  (二)《陕西省居住证》原件。d6t育儿早教网

  办理时限:法定周期1个工作日(寄送材料时间不计算在内)d6t育儿早教网

  办理流程: d6t育儿早教网

   d6t育儿早教网

  各区县咨询电话可点此查看d6t育儿早教网

THE END

TAG:居住证  身份证明  姓名  居民  陕西省  

猜你喜欢

相关文章